
The Shared Resources folder is a Google Drive folder containing all MaRIP SOPs, templates, field sheets, and reference materials. You can either access most resources directly from links below, or alternatively get access to the entire Shared Resources Google drive folder and use the READMEs to guide you.
If this is your first time working on a MaRIP project, follow Parts 1 and below in order, completing each step as you go.
If you are already familiar with the setup and just need to find something, skip to the Quick Reference & Downloads section at the bottom of the page.
Before doing anything else, download and read SOP1a: Project Setup and Data Management. This is the foundation document for all MaRIP projects and everything in Parts 2 and 3 refers back to it.
SOP1a covers the following, all of which you will need to refer to as you work through Parts 2 and 3:
Before populating your resources folder use the Project setup decision tree (Figure 2) in SOP1a to decide on the best setup for your workspace.
No -> create a main folder on your local workspace (e.g. BRUVs_Projects), download the 1_resources TFS. Once your folder is in place, you need to fill it with the SOPs and supporting materials relevant to your role. All of these come from the Shared Resources folder.
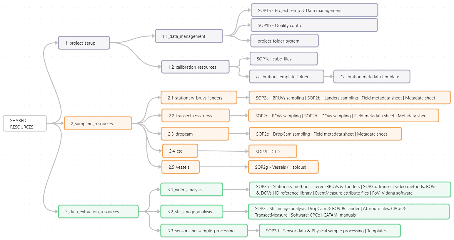
Use the Shared Resources layout (Figure 6) to understand where everything is kept, and the SOP Decision Tree (Figure 7) to identify which SOPs apply to your role and methods. The full list of SOPs is available in the Quick Reference & Downloads section below.
Yes -> proceed to Step 2
Option 1: Full new project (permits, ethics etc.)
Option 2: New fieldtrip only
Option 3: Video analysis only
Once your folder is set up and populated, read through the SOPs you downloaded. Each SOP contains detailed step-by-step procedures for your specific role and method. If you are unsure which SOPs apply to you, refer back to the SOP Decision Tree (Figure 7) or get in touch and we will point you in the right direction.
Already familiar with the setup and just need to find something? Use the tables below to jump straight to the resource you need.
| Folder | Link |
|---|---|
| Shared Resources Folder | Open ↗ |
| Template Folder Systems | Open ↗ |
| Project Folder | Open ↗ |
| Fieldtrip Folder | Open ↗ |
| Data Extraction Folder | Open ↗ |
| Resources | Description | Link |
|---|---|---|
| SOP1a | Project Setup and Data Management | Open ↗ |
| SOP1b | Quality Control | Open ↗ |
| SOP1c | Calibration | Open ↗ |
| SOP2a | BRUVs sampling | Open ↗ |
| SOP2b | Landers sampling | Open ↗ |
| SOP2c | ROVs sampling | Open ↗ |
| SOP2d | DOVs sampling | Open ↗ |
| SOP2e | DropCam sampling | Open ↗ |
| SOP2f | CTD sampling | Open ↗ |
| SOP3a | Stationary video analysis (BRUVs | Landers) | Open ↗ |
| SOP3b | Video transect analysis (ROVs | DOVs) | Open ↗ |
| Attribute file | EventMeasure species attribute file | Open ↗ |
| Metadata template | BRUVs metadata templates | Open ↗ |
Author & maintainer: Angus van Wyk, Author: Elodie Heyns-Veale, Author: Anthony Bernard